Calendario de tareas
Mediante esta opción, cada agente (usuario) podrá acceder a un calendario personal donde podrá gestionar a modo de agenda las tareas asignadas a las operaciones de venta de sus clientes. Por defecto, se mostrarán sólo los clientes del agente relacionado con el usuario actual. Existen dos modos de calendario Vista clientes y Vista calendario, ambos modos muestran la misma información pero organizada de forma diferente, por lo que un usuario pude alternar el uso de ambos modos. Por defecto, siempre que se acceda a esta opción, se accederá en el modo utilizado la última vez que se usó esta opción.
Como la finalidad de esta opción, en ambos modos, es la gestión de las tareas de cada operación, a continuación se explican los campos que tiene cada tarea:
| Fecha de creación | Es la fecha en la que se crea una tarea y es un campo que se rellena automáticamente y no se puede modificar. |
| Creada por | Es el agente que crea la tarea y es un campo que se rellena automáticamente y no se puede modificar. |
| Fecha y hora | Indique la fecha y la hora de realización prevista de la tarea. En la vista calendario la tarea aparecerá en el día y hora indicados en estos campos. |
| Agente | Código de agente propietario de la tarea, es decir, quién la tiene que llevar a cabo. Puede escribir el código directamente o pulsar el botón de selección [F2] para buscarlo. |
| Tipo | Indique el tipo de tarea. Puede escribir el código directamente o pulsar el botón de selección [F2] para buscarlo. |
| Operación | Es obligatorio indicar el número de operación de venta relacionada con una tarea. La operación tiene que pertencer al agente del calendario y al cliente de la tarea. Puede escribir el número directamente o pulsar el botón de selección [F2] para localizarlo entre las operaciones del agente. |
| Cliente | Código de cliente de la operación. Este campo es obligatorio y puede escribir el código directamente o pulsar el botón de selección [F2] para buscarlo entre los clientes del agente o de los que tiene acceso. |
| Descripción | Aquí puede indicar opcionalmente cualquier anotación u observación que considere oportuna sobre la tarea. |
Información
Una tarea que está terminada o finalizada sólo será accesible en modo consulta y sólo el agente propietario de la misma podrá cambiarle el estado de finalizada. Además cuando se finaliza una tarea, la aplicación permite enlazar con la opción de visitas y llamadas para anotar la visita o llamada.A continuación, se explican los dos modos de vistas que hay para ver el calendario de tareas:
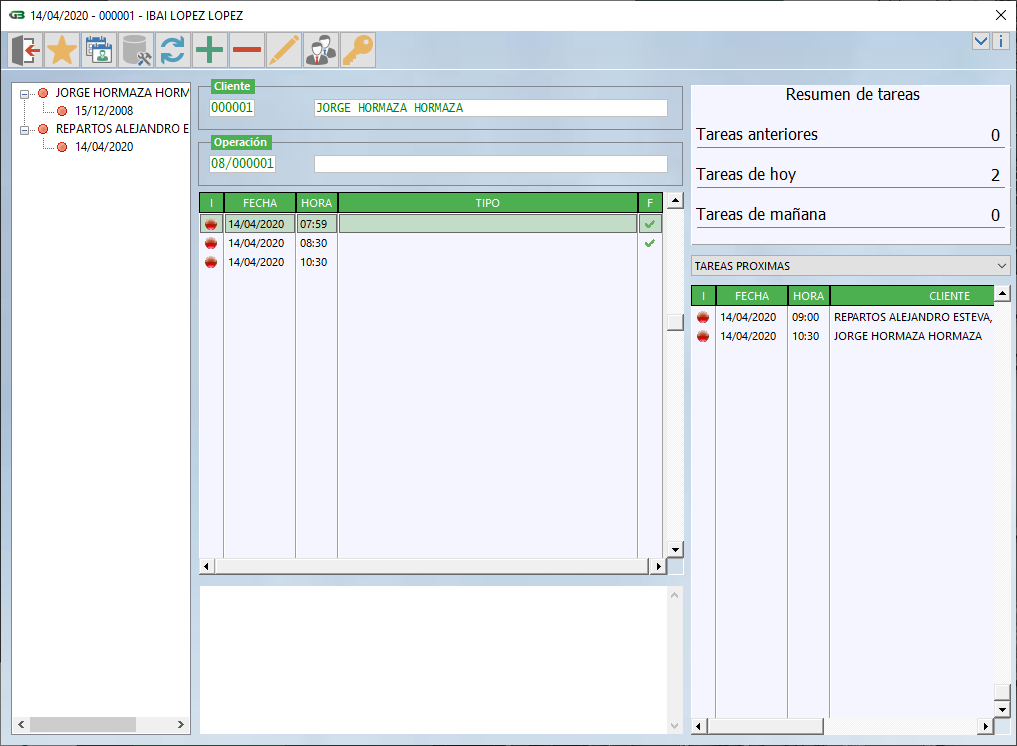
Vista clientes
La ventana que muestra la Vista clientes es similar a la siguiente. Si hace clic con el ratón en algunas zonas de la misma podrá ver una descripción detallada de su funcionalidad.
Vista calendario
La ventana que muestra la Vista calendario es similar a la siguiente. Si hace clic con el ratón en algunas zonas de la misma podrá ver una descripción detallada de su funcionalidad.